|

An Object is a set of data in the system, usually represented in a table, view or synonym to another object. Available objects depend on the FAST application, the kind of access you have, and the data your institution uses. Objects can start with TBL for tables, VW for views, or SYN for synonyms.
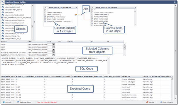
The fields (or columns within the table) are listed when you open the object. Click an object to open it and display the list of columns in the right hand display box. You can open more than one object, however, when you open more than one object in a query, they must be joined.
When an object is opened, the letter in the upper left of the box is the object (or table) alias, the object name is inserted at the top.
In each open object, there is a listing of field (or column) names with check boxes for each field.
Select the check box to include a field in your query.
Join a column from one object to a column in a second object by dragging the column name from the first objects over to the column name in the second object. The two columns must be the same type, but do not have to be a selected column.
When columns (or fields) are selected and added to the query, they appear in the listing below the object listing. Column names are added and include the table name. In this section you can set a sort order, apply an alias to the column, and set criteria (where clause data).
The schema (application) that is displayed is the object owner. It is possible to access external objects with the appropriate security grants in place to appear within a given application. For example, if you are building a query in FASTFINANCE and require an object from FASTAR, it is possible to be granted access. At this point, access to external objects is set up manually by Millennium staff, which means that if you need to query a table in the Accounts Receivable application from within the Finance Reporting application, submit a support ticket to Millennium and we will grant access for the FASTAR object to show up in FASTFINANCE.
SQL Code is added as you add columns to the query. You can also type code in this box.
When you click the Execute Query button, all columns you selected from the object and data are listed.
Click after you make any changes to the SQL code.
